Sådan opsætter og bruger du en kodehusker
Du skal bruge: computer eller telefon, internetadgang, 6-sidet terning (valgfrit)
Mange af os føler sig overvældede og udmattede af den enorme mængde af kodeord, som vi jævnligt skal oprette og huske i vores færden rundt på nettet. Når vi laver kodeord, er der oftest krav til at det både skal være mindeværdigt, ikke genbrugt fra andre tjenester, have en mindstelængde, osv.
Holder vi de krav op imod, at en person i gennemsnit har omkring 100 konti rundt på nettet, bliver det en helt urimelig forventning at have til mennesker. Men det er det derimod ikke, hvis vi overlader det til et computerprogram.
Hvad er en kodehusker?
En kodehusker er et simpelt men effektivt værktøj du kan bruge på dine digitale enheder. En kodehusker opbevarer og administrerer sikkert dine kodeord og andre følsomme oplysninger ved hjælp af en enkelt hovedadgangskode.
Så i stedet for at genbruge det samme kodeord på alle sider, bruger du nu bare ét kodeord til at låse op for alle dine lange og svære koder. Det giver dig også bedre beskyttelse fra hackerangreb, da et datalæk ét sted ikke automatisk betyder, at dit kodeord flyder rundt på nettet sammen med den email, du også bruger alle steder.
Hvorfor er det en dårlig ide at bruge det samme kodeord til flere konti?
Når du opretter en konto på en digital tjeneste gemmer tjenesteudbyderen dit kodeord i deres databaser. Dette gør de for at de senere kan bekræfte dig, når du skal logge ind igen. De skal jo vide hvad det rigtige kodeord er, for at lukke dig ind. Det vil sige, at tjenesteydbyderen er ansvarlig for håndteringen af dit kodeord. Derfor styrer tjenesteudbyderen, hvilket format dit kodeord opbevares i, altså fx om det er krypteret eller i klartekst. Derudover styrer de, hvem der har adgang til kodeordsdatabasen og den sikkerhed, som er sat op for at beskytte mod hackerangreb. Det vil sige, at din digitale sikkerhed i høj grad afhænger af, hvor god sikkerheden er hos tjenesteudbyderne.
Hos mange tjenesteudbydere er fejl og mangler i sikkerheden desværre noget, de ser igennem fingrene med, da det kræver tid og penge at prioritere. Når sikkerheden ikke prioriteres, vil der uundgåeligt ske hændelser, hvor angribere får adgang til tjenesteudbyderens systemer. Ved denne type hackerangreb er motivet ofte at lække personfølsomme data, som fx kodeord, for senere at misbruge eller sælge det. Det betyder, at personer utilsigtigtet kan få adgang til din konto, hvis dit kodeord også er blevet lækket. Hvis du genbruger det samme kodeord flere steder, kan en hacker hurtigt få adgang til dine andre konti ved at prøve dine loginoplysninger på andre tjenester. Denne type angreb kaldes credential stuffing.
Du kan tjekke om dine konti har været med i et datalæk på haveibeenpwned.
Du kan ikke beskytte dig selv mod denne type angreb, da sikkerheden er tjenesteudbyderens ansvar. Dog kan du inddæmme skaden, når en datalækage med dine oplysninger sker, ved at tage de rette foranstaltninger. Hvis du bruger et unikt kodeord til enhver konto, får en hacker højest adgang til en af dine konti ved et datalæk. En kodehusker kan hjælpe dig med at have et unikt kodeord til enhver konto.
Derudover kan du tilføje 2-faktorgodkendelse til dine konti, som forhindrer en hacker i at få adgang til din konto i tilfælde af et datalæk, da den anden faktor ikke vil være del af den lækkede database.
Vælg en kodehusker
Der findes mange kodehuskere, som kan hjælpe dig med at styrke din digitale sikkerhed. Dog er alle kodehuskere ikke skabt på lige fod, og det er vigtigt at vælge den rigtige. I Kritik Digital vil vi ikke anbefale endnu et stykke software, som ikke tager din digitale sikkerhed og privatliv seriøst.
For eksempel har mange internetbrowsere og styresystemer indbyggede kodehuskere, der ofte mangler vigtige privatliv- og sikkerhedsegenskaber. Derfor anbefaler vi, at du bruger en dedikeret kodehusker, som er udviklet efter moderne sikkerhedskrav og open-source principper.
Vi har herunder samlet en liste af kodehuskere, der lever op til disse krav.
Bitwarden
En populær og velfungerende kodehusker, der lagrer dine kodeord i skyen. Server-programmet er open-source, så den er mulig at hoste selv.
KeePassXC
En ekstremt sikker kodehusker, der lagrer dine kodeord lokalt i KBDX filformat. På Android kan du bruge KeePassDX og på iOS KeePassium til KBDX filer.
ProtonPass
Velfungerende kodehusker, der lagrer sine kodeord i skyen. Den kan ikke hostes selv. Den kan med fordel bruges, hvis du allerede føler dig godt tilpas med Protonpakken.
Hvilke krav skal kodehuskeren opfylde for at være anbefalelsesværdig?
- Sikkerhed: Kodehuskeren skal anvende moderne sikkerhedsstandarder, robuste krypteringsalgoritmer og end-to-end kryptering.
- Privatliv: Kodehuskeren skal ikke indsamle mere data eller personligt identificerbart information end absolut nødvendigt.
- Kildekode: Kodehuskerens kildekode skal være frit tilgængelig under en open-source licens.
- Platforme: Kodehuskeren skal være tilgængelig på tværs af styresystemer og enheder.
- Udvikling: Kodehuskeren skal være aktivt udviklet, vedligeholdt og opdateret med jævne mellemrum.
- Tilgængelighed: Kodehuskeren skal være nem at bruge uden teknisk viden.
- Dokumentation: Kodehuskeren skal have en forståelig og omfattende dokumentation.
Lagring af kodeord
Den mest betydningsfulde forskel på disse kodehuskere er, hvorvidt lagringen sker i skyen eller lokalt. Det er vigtigt at forstå forskellen, når du selv skal vælge en kodehusker.
Lagring i skyen
Du kan lagre dine kodeord i skyen og lade tjenesteudbyderen tage sig af dine kodeord. Dine kodeord vil være krypteret og sendt afsted med end-to-end kryptering, og derfor vil ingen udover dig have adgang til dine kodeord. Det er også nemt, når du vil bruge din kodehusker på tværs af enheder, da dine kodeord automatisk synkroniseres i skyen. Det medfører dog, at du gør dig afhængig af en tredjepart i form af et datacenter og organisation. Derudover skal du ofte tegne et abonnement for at få adgang til advancerede egenskaber.
Lagring lokalt
Alternativet til skyen er, at du opbevarer dine kodeord lokalt på dine enheder. Det bliver en smule mere besværligt at synkronisere dine kodeord, da du selv er ansvarlig for det. Det kan sagtens lade sig gøre ved at bruge værktøjer som SyncThing, men du kan også bare have dine kodeord liggende på en USB-nøgle. Den største ulempe med denne metode er, at du selv er ansvarlig for at håndtere dine kodeord på forsvarlig vis. Hvis du fx mister dine kodeord og ikke har lavet en sikkerhedskopi, vil du være låst ude af dine konti.
Sådan gør du
I denne vejledning tager vi udgangspunkt i Bitwarden, da denne kodehusker vil være tilstrækkelig for de fleste menneskers behov. Den lagrer dine kodeord sikkert i skyen, og Bitwarden tilbyder en gavmild, gratis abonnementsordning. Den er nem at opsætte og fungerer godt på tværs af internetbrowsere og styresystemer.
De fleste kodehuskere er meget ens og du vil derfor sagtens kunne bruge denne vejledning som reference, hvis du ønsker at bruge en helt anden kodehusker.
Opret konto
Du starter med at oprette en konto på Bitwardens hjemmeside.

Bitwardens loginside med mulighed for at vælge geografisk placering af datacenter.
Du har mulighed for at vælge det datacenter, dine kodeord skal opbevares på: bitwarden.eu eller bitwarden.com. Forskellen er, at den fysiske placering for bitwarden.eu er i Europa, hvorimod bitwarden.com ligger i USA. Vi anbefaler, at du vælger bitwarden.eu pga. de geopolitiske kompleksiteter og problemer forbundet med at bruge tjenester med infrastruktur i USA. Derudover er det altid smart at gøre internettrafik så lokalt som muligt, da du undgår at sende data over lange afstande.
Indtast din emailadresse og bekræft den, præcis som du plejer.
Opret hovedadgangskode
Du skal nu oprette din hovedadgangskode. Dette vil fremover være den ene adgangskode, som du skal bruge og huske, derfor skal den være helt ny, robust men også let at huske.
Vi anbefaler, at du forsøger at lave en adgangssætning, du anvender som hovedadgangskode. Adgangssætninger er nemme at huske, da de består af ord, vi kender og ikke indeholder tal eller specialtegn. For eksempel kunne en adgangssætning være: krypter privat digital linux analog sikker
Du kan bruge terningemetoden til at oprette en adgangssætning, der er svær at gætte, men nem at huske. Du skal bruge en 6-sidet terning og en numereret ordliste. Her er to ordlister på hhv. dansk og engelsk.
Kast terningen fem gange, hvor du noterer tallet efter hvert kast.
Lad os antage, at du slog 5-2-3-2-3. Find linjen i ordlisten, der starter med tallet 52323.
Hvis du kigger igennem den danske ordliste, vil du finde ordet rumle. Skriv ordet ud fra dit tal ned.
Gentag dette indtil du har omkring 5-7 ord, som du adskiller med et mellemrum. Du skulle nu gerne have en adgangssætning.
Hvis du ikke har terninger ved hånden, kan du bruge en online terning. Ellers kan du bruge en hjemmeside, der kan hjælpe dig med at generere en tilfældig adgangssætning.
Hvorfor indeholder min nye hovedadgangskode ikke store bogstaver, tal og specialtegn?
Måske undrer du dig over, at din nye hovedadgangskode ikke indeholder store bogstaver, tal eller specialtegn. For var det ikke disse krav, der udgør et stærk kodeord?
Det er faktisk en myte. Forøgelselse af kompleksitet med store bogstaver, tal og specialtegn er ikke særligt betydningsfuldt i forhold til et kodeords styrke. Forskning peger på, at mennesker har en begrænset evne til at huske arbitrære, komplekse kodeord. Derfor reagerer vi meget forudsigeligt på krav til sammensætningen af vores kodeord ved at vælge kodeord, som er nemmere at gætte.
Derfor har disse krav lille betydning i forhold til kodeordets styrke, men en stor negativ indvirkning på kodeordets brugervenlighed og mindeværdighed. Faktisk har den oprindelige opfinder af disse kodeordskrav offentligt undskyldt for alt det besvær, frustationer og misforståelser, disse krav har medført.
Den primære faktor, der karakteriserer et kodeords styrke, er dets længde. Det er netop derfor, at adgangssætninger fungerer godt som kodeord.
Du kan selv prøve at se, hvor stærkt et kodeord er ved hjælp af en kodeordsstyrkestester. Du kan for eksempel teste et komplekst, men forudsigeligt kodeord som P@$$w0Rd1312 og en (måske også lidt forudsigelig) simpel lang adgangssætning som krypter privat digital linux analog sikker.
Her vil du opdage, at det ville tage en hacker uhensigtsmæssigt lang tid at knække en lang adgangssætning.
Bitwarden vurderer både dit hovedkodeords styrke og hvorvidt det har været set i et datalæk.
Indtast din hovedadgangskode og bekræft den. Vær dog helt sikker på, at du kan huske den, inden du fortsætter.
Fremover er det vigtigt, at du ikke anvender denne nye hovadgangskode til andre konti end din kodehusker.
Installer browserudvidelse

I tredje trin installerer vi browser-udvidelsen, så du kan få maksimal udbytte af din kodehusker.
Den største tjeneste, du kan gøre dig selv, er at installere Bitwardens browserudvidelse. Den integrerer sømløst ind i din browser og kan automatisk udfylde felter med de rigtige loginoplysninger, når du skal logge ind. Derudover kan den hjælpe dig med at generere nye kodeord, når du skal oprette en ny konto. Du kan finde den til Firefox og Chrome.
Når du skal logge ind på browserudvidelsen, skal du være opmærksom på, om du er oprettet på bitwarden.eu eller bitwarden.com.
Installer kodehusker
Det kan være rart at administrere sine kodeord uden at du behøver at tilgå hjemmesiden. Du kan derfor vælge at installere din kodehusker på dine enheder. Du kan hente Bitwarden til computer fra deres hjemmeside eller til din telefon på App Store eller Google Play.
Kontooverblik
Din nye kodehusker er ikke til meget nytte, hvis ikke den kan logge dig ind på dine eksisterende konti. Derfor skal du ændre kodeord på dine eksisterende konti.
Forsøg at dan dig et overblik over, hvilke konti, du har, og prøv at lave en liste med et overblik. Prøv at overveje, hvilke af disse konti, du bruger mest, eller indeholder følsomme oplysninger.
Til at starte med er det disse konti, du skal prioritere at oprette nye kodeord til. Det kunne for eksempel være konti til kommunikation, email, kalender, bank, sociale medier, Microsoft, Google og iCloud. På sigt er det en god idé at oprette nye kodeord med din kodehusker til alle dine konti, men det er ikke realistisk at nå det hele på én gang.
Du kan også tjekke, om dine data allerede er blevet lækket på haveibeenpwned. Hvis dette er tilfældet, bør du prioritere at ændre kodeord på disse konti samt de, der har samme kodeord på andre sites.
Hvis du har svært ved at huske, hvilke konti, du har, kan du prøve at søge efter ordene velkommen, welcome, bekræft og verify i din email indbakke, da man ofte modtager en velkomst- eller bekræftelsesmail ved oprettelse. Her vil du sikkert opdage nogle gamle konti, du havde glemt, du havde. Du kan også overveje, om det er på tide at slette gamle og ubrugte konti.
Kodeordsgenerator
Med den liste, du lige har lavet, er du helt klar til at tage din nye kodehusker i brug.
Kodehuskeren har en indbygget kodeordsgenerator, som hjælper dig med at oprette nye kodeord. Du vil fremover aldrig skulle huske dine kodeord, og meget sjældent indtaste dem manuelt. Inden du begynder at oprette kodeord, anbefales det derfor, at du sætter miniumslængden til 20-32 tegn og inkluderer specialtegn i kodeordsgeneratoren. På den måde fremtidssikrer du dine kodeord og er forberedt på de endeløst stigende adgangskodekrav.

Bitwardens kodegenerator giver rig mulighed for at justere kompleksiteten af de forslag, den skal lave til dig. Den kan både give dig forslag til kodeord, adgangssætninger og brugernavne.
Kodeordsgeneratoren husker ikke indstillinger på tværs af enheder. Du skal derfor ændre i indstillingerne i både browserudvidelsen og de andre steder, du har installeret Bitwarden.
Hvis du forventer, at du stadig skal indtaste dit kodeord manuelt, kan du også bede Bitwarden om at generere en adgangssætning i stedet, da de er nemmere at huske og skrive.
Hvorfor skal man bruge en kodeordsgenerator?
Vi mennesker er utroligt dårlige til at finde på sikre kodeord. Derfor kan en hacker prøve at gætte dit kodeord ud fra offentlige oplysninger om dig.
Ofte er de kodeord, som vi selv finder på, meget forudsigelige, fordi de indeholder information, som er betydningsfuldt for eller relateret til en selv. Ofte er denne information tilgængelig gennem sociale medier eller andre steder på internettet, hvor man kan finde information om dig.
Forskning om kodeord viser, at langt de fleste kodeord kan gættes ud fra de adgangskodekrav, tjenesteudbyderen stiller og offentligt tilgængelig information på hackerens offer.
For eksempel vil et typisk kodeord med følgende krav ved oprettelse kunne gættes:
- Mindst 8 tegn
- Mindst 1 stort bogstav
- Mindst 1 småt bogstav
- Mindst 1 tal
- Mindst 1 specialtegn
Forskningen viser, at de fleste ville oprette et kodeord med følgende eller lignende format:
<Navn på kæledyr><barns fødselsdag>!
For eksempel kunne det være: Mis1206!
Dette kodeord opfylder kravene stillet af tjenesteudbyderen, men kan nemt gættes, hvis du tidligere har lagt et opslag ud på sociale medier om din kat, Mis, og da du blev forælder d. 12. juni.
Der findes nemlig værktøjer, som kan skanne dine profiler på sociale medier for at generere en liste af mulige kodeord til dine konti. Derfor er dette faktisk ikke et angreb, der kræver specielt høje hacker-færdigheder. Dog er denne type angreb mest målrettet personer med højt trusselsniveau, som politikere eller ansatte i geopolitisk udsatte erhverv.
For at beskytte dig selv imod denne type angreb, skal du oprette lange, randomiserede kodeord. Alle moderne kodehuskere har en kodeordsgenerator, som kan hjælpe dig med dette.
Opret et kodeord
Vi giver her et eksempel på, hvordan du ændrer dit kodeord på CryptPad, det krypterede, europæiske alternativ til Google Drive. Processen skulle gerne være nogenlunde sammenlignelig på andre tjenester.
Som regel kan du ændre dit kodeord under kontoindstillinger, hvor du først skal indtaste dit nuværende kodeord og derefter det nye. Efter du har indtastet dit nuværende kodeord, kan du lade din kodehuske tage over.
Cryptpads indstillinger for sikkerhed og privatliv, hvor du også kan sætte 2FA op.
Hvis du har browserudvidelsen installeret, skulle Bitwarden gerne spørge dig, hvorvidt den skal generere et nyt kodeord for dig. Tryk generér, men vent med at udfylde det andet felt, hvor du skal bekræfte dit nye kodeord. Tryk i stedet for på Save to Bitwarden.
Bitwarden-udvidelsens vindue for oprettelsen af nyt login.
Du vil se et nyt Bitwarden-vindue, hvor du kan gemme dine loginoplysninger.
Du skal nu indtaste dit brugernavn eller E-mailaddresse, alt efter hvad du bruger ved login.
Derudover er det en god ide at fjerne stien fra linket, dvs. alt efter .dk/, .com/, .eu/ osv. Fx vil https://cryptpad.fr/settings/#security blive til https://cryptpad.fr. På den måde vil din kodehusker foreslå dig dine loginoplysninger på hele domænet, og ikke blot på den underside, hvor du først oprettede dig.
Resten af felterne behøver du ikke udfylde.
Til sidst er det vigtigt, at du trykker på gem, så dine nye loginoplysninger ikke går tabt. Derefter er dine loginoplysninger gemt i din Bitwarden-boks.
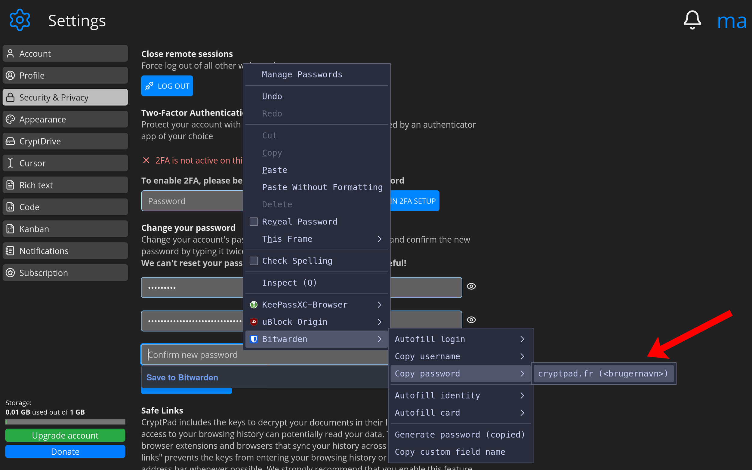
Bitwarden dukker nu op i din menu når du højreklikker på et tekstfelt.
Du kan nu vende tilbage til CryptPad. Højreklik et vilkårligt sted på hjemmesiden. Følg og tryk på stien Bitwarden -> Copy password -> cryptpad.fr. Dit kodeord er nu gemt i din udklipsholder og du kan indsætte det andet felt for at bekræfte kodeordet.
Du har nu oprettet dit første nye kodeord. Du kan gøre det samme for alle dine andre konti. Der vil sandsynligvis være nogle konti, som du har overset på din liste. Så prøv at gøre denne process til en vane, når du støder på et sted du skal logge ind, hvor du stadig bruger dit gamle kodeord.
Når du skal oprette en ny konto vil processen være næsten den samme. Du indtaster dit brugernavn eller emailaddresse, og derefter genererer du et kodeord, som du gemmer i din boks. Husk at bekræfte kodeordet.
Afprøv kodehusker
Du kan afprøve din kodehusker ved at logge ud af din konto for at logge ind igen.
Bitwarden tilføjer en menu til loginfelter, så dine loginoplysninger kun er et klik væk - det gør det også meget overskueligt, hvis du har flere konti på samme side.
Hvis du har installeret browserudvidelsen, skulle du gerne se en dialog om at autoudfylde dine loginoplysninger. Hvis du trykker på denne, skulle både dit brugernavn og kodeord gerne blive automatisk udfyldt, hvorefter du nu kan logge ind igen.
Bitwarden kræver at du låser din Bitwarden-boks op med din hovedadgangskode, hver gang du genstarter din browser. Så hvis ikke du ser dialogen for autoudfyldning, skal du sandsynligvis låse boksen op. Du kan også checke, hvorvidt domænet på hjemmesiden stemmer overens med det, du har gemt i boksen, da Bitwarden kun vil autoudfylde, hvis du er på det rigtige domæne.
Operationel sikkerhed
På trods af at du bruger en topsikret kodehusker, kan den ikke beskytte dig mod uhensigtsmæssig adfærd. For selv det sikreste kan blive brudt, hvis adfærden ikke følger med. Det bliver også kaldt operationel sikkerhed.
God adfærd i forbindelse med en kode er at holde dine kodeord til dig selv. Undlad at skrive dem ned på et stykke papir eller lignende, hvor andre kan finde dem. Opbevar dem i din kodehusker i stedet.
Undlad at efterlade din computer eller telefon samt kodehusker ulåst. Ellers vil det være nemt at få fat på dine kodeord. Hvis du ønsker et højt sikkerhedsniveau, kan du indstille din kodehuske til at låse efter en bestemt tidsperiode.
Derudover kan du tilføje 2-faktorgodkendelse på de tjenester, du bruger, herunder på din kodehusker. Dette giver et ekstra lag af beskyttelse.
Udgivet oktober 2025